
项目背景
江苏白雪电器股份有限公司系中国轻工家电行业电冰箱(冷柜)、全封闭制冷压缩机生产经营和国家机电产品自营进出口企业。公司现拥有员工3000余人,工程技术人员近400人;总资产19亿元,固定资产6亿元;占地面积1150亩(76万平方米),建筑面积28万平方米;注册资本5000万元,银行信用AAA级。
公司总部集经营决策、科技开发、市场营销和综合管理等职能部门;直属企业有电冰箱厂、制冷压缩机厂、制冰机厂、电力电子技术公司,子公司有江苏雪龙电器有限公司、江苏雪龙机电有限公司、江苏蓝天空港设备有限公司、常熟市雪龙制冷设备有限公司、常熟英特新型构件有限公司和常熟电讯器材厂有限公司。具有年产200万台电冰箱(冷柜)和600万台制冷压缩机等主产品生产能力。本公司系"全国守合同重信用企业",于1997年初通过ISO9001质量管理体系认证,1998年底通过ISO14001环境管理体系认证。白雪冷柜2001年为国家首批"免检产品",2002年为"中国名牌",2003年,制冷压缩机亦被评为"中国名牌",并分别于2004~2008年间获得续认。
2004年,"Baixue"被国家工商总局商标局认定为“中国驰名商标”。
2005年斥资数亿元收购"江苏阪神电器股份有限公司",实现了资产整合和重组。形成了以家电产品--冷柜、制冷压缩机及其钣金加工件,轻工小家电产品--制冰机、自动冲洗便座和电子控制器,机电设备--登机桥、自动售货机和工业用清洗设备,OEM--电冰箱、饮料柜和啤酒机为主的四大生产基地。
本公司是国家级"高新技术企业"和"中国专利百强企业"。1982年,企业消化吸收国外先进技术,研制出国内第一台全封闭制冷压缩机,并形成首条全国产化生产线,填补了国内空白。2008年企业被国家发改委等部门认定为"国家级技术中心"。
随着集团的不断发展,公司于2008年引进了国内某知名品牌的PDM软件,在压缩机厂进行实施,但由于不能支持压缩机标准化、平台化的设计要求,最后决定放弃继续实施。经过2年多的考察和论证,最终决定使用思普产品全生命周期管理系统SIPM/PLM作为研发管理平台,全面实现集团化异地研发管理,实现产品设计、工艺、项目、流程的标准化,将质量体系与IT系统进行紧密结合。
理顺家电整机和压缩机的研发与订单开发流程
项目启动后,思普软件排出技术管理经验丰富的项目团队,对白雪的整体研发进行了咨询、梳理,确定了压缩机的研发平台化和订单设计参数化方法、家电整机研发平台化和订单设计快速变型方法,同时对相应流程进行梳理,改善了研发有关的质量体系。为整个项目奠定了理论基础。
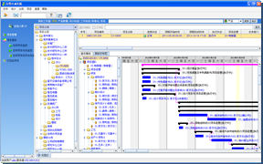
利用项目和工作流固化质量体系的过程管理
产品研发流程利用SIPM/PLM的项目模板进行固化,分别制定了家电配件研发流程、家电配件订单设计流程、家电整机研发流程、家电整机订单设计流程模板,保证项目计划符合质量体系的要求。

图1 项目库
同时利用工作流完成数据审核过程的固化,使所有数据的生效过程符合体系要求。利用文档模板将质量体系的四阶表单进行固化。

图2 流程模板库
建立标准化数据库为研发提供支撑
先后建立标准化产品库、标准材料库、标准零件库、标准工序库、工装库、设备库、标准文档库、知识库等基础数据库,为整个产品研发提供标准化的数据支撑,形成每个技术人员有标准化的思想和自觉遵守标准的习惯。

图3 产品库 图4 零件库

图5 元器件库 图6 标准工序库
本项目带来的效益
通过本项目,思普软件推崇的“产品研发平台化、订单开发敏捷化”成为白雪研发的战略方向,并带来如下的效益
1) 压缩机和家电的订单设计周期缩短10倍以上,并保证了BOM数据的准确性;
2) 质量体系在研发过程中得到充分保证,通过过程控制,提高一次开发成功率;
3) 产品、工艺标准化程度得到大幅度的提高。
“通过和思普软件的合作,对白雪的研发战略有了更加清晰的认识,研发体系、标准化与信息化融合是未来的发展方向。”
—— 客户声音