纳铁福传动轴运用SIPM/PLM系统保障TS16949质量体系有效运行

项目背景

上海纳铁福传动轴有限公司于1988年9月合资开业,注册于上海浦东康桥工业区,总投资1.8688亿欧元,总注册资本为8924.9万欧元。公司土地面积26.7万平方米,总人数超过2500人。其在上海拥有康桥、周浦、申江三个工厂,在外分别拥有武汉工厂、重庆工厂和长春工厂。其国内市场份额为50%,并致力于成为高诚信、高质量、高标准的优秀传动轴供应商。2009年销售额达25.8亿人民币

纳铁福于2002年建立了自己的技术中心,配备国际一流的实验中心。并于2009年专设产品研发部,进一步加强了原有的自主研发能力和测试能力,使公司始终引领国内传动轴行业的发展方向,持续满足国内市场对传动轴技术的发展要求。

2003年公司又进入了美国福特的供应商体系,批量出口汽车传动轴,目前年出口量已超过20万根以上,市场销售已实现国内和国际市场共同发展的良好局面,拥有了一个引以为豪的国际、国内用户群。目前,涉及北美三大汽车集团的主要用户有福特马自达集团的北美福特、长安福特和江铃福特;通用集团的北美通用、上海通用和上海通用五菱;以及北京奔驰—戴姆勒.克莱斯勒公司。世界知名汽车集团客户有:大众集团的上海大众、一汽大众;丰田汽车的一汽丰田、四川丰田;日产公司的东风日产、郑州日产;标致-雪铁龙的东风神龙;宝马公司的华晨宝马;以及东风本田、长安铃木等公司;国内主要汽车制造企业:一汽轿车、上海汽车、江铃汽车、沈阳华晨、江淮汽车、金龙汽车、上海申沃、奇瑞汽车、长城汽车等,并已实现汽车传动轴总成OEM批量供货。

随着研发能力和客户的不断增加,原来基于人工的研发管理已经无法满足企业不断发展的要求,面临的主要问题有:

1) TS16949质量体系的运行完全依靠人工管理实现,难度越来越大;

2)异地工厂不断开设导致技术资料的共享、传递十分困难;

3)技术资料正确性、完整性和一致性无法得到有效保证;

4)技术部门花费大量时间和精力来保证ERP系统的BOM数据正确性。

SIPM/PLM提供全面的工程技术信息管理方案

通过公开招标和严格选型,思普软件以全球领先的MDA技术为核心的思普产品全生命周期管理系统SIPM/PLM从众多的全球著名PLM系统中脱颖而出,为纳铁福提供了度身定制的APQP过程管理、产品和工装设计管理、FMEA管理、制造管理等全面解决方案。

高层级流程柔性化

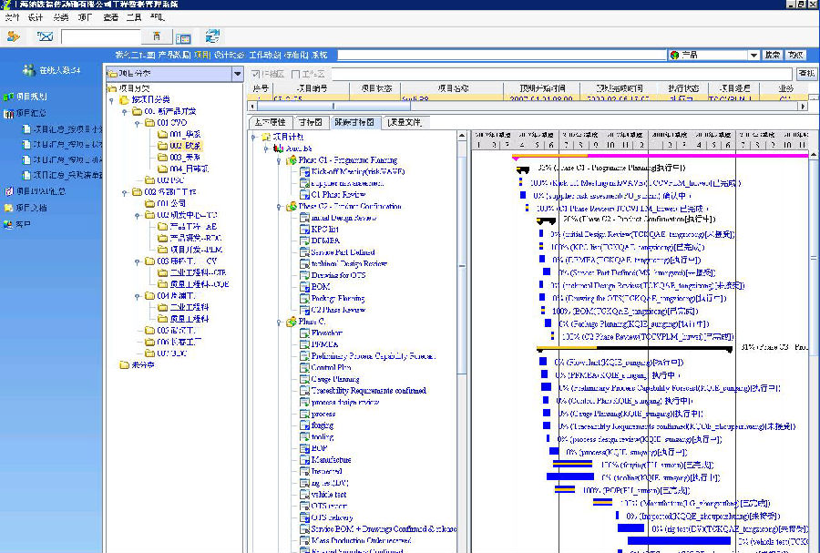
利用SIPM/PLM项目管理解决方案实现了产品从立项到批产的全过程管理,实现产品实现流程、人员工作和技术数据的有效集成,全面提升企业管理人员对研发过程的总体控制能力。通过将研发项目的分级分类,建立了项目APQP模板库,将TS16949质量体系固化到项目模板中,辅助以分级规划、集中控制和图形化项目规划、调整功能,实现快速、全面的柔性化项目规划和控制。

图1 利用项目管理实现高层级流程柔性化

底层级流程标准化

利用SIPM/PLM工作流模板将TS16949体系中的评审、审核等底层级流程进行标准化,使整个研发过程中的数据正确性和关键活动得到有效控制。

图2 用流程模块实现底层级流程标准化

FMEA管理结构化

针对纳铁福执行力强、员工体系意识高的情况,思普软件提供了全面的FMEA结构化管理解决方案,实现企业DFMEA和PFMEA的结构化管理,为企业的知识积累提供了机制和系统上的载体,并动态跟踪采取风险降级措施的效果。

产品、工装数据管理一体化

汽车零部件行业属于大批量、多品种产品研发和制造,为了保证批量生产的质量一致性,一般会大量设计专用工装、防错装置和防呆装置,本项目中,思普软件利用领先的MDA技术实现了工装和产品开发的一体化管理,产品数据更加全面、一致。

图3 产品、工装管理一体化

支撑集中设计、异地制造

纳铁福属于典型的集中设计、异地制造,本项目采用集中数据库方式进行支持,实现了开发过程中跨部门、跨工厂团队的协同工作,支撑技术中心的研发管理和各个工厂的产品工程管理,同时让采购、技术质量和销售部门直接共享单一的产品数据,极大提高了信息的准确性。

图4 集中设计、异地制造的支撑

“思普软件为纳铁福提供了全面的工程数据管理系统,为企业研发管理精细化提供了有效保证。”

                                                                                                                    ——客户声音