项目背景
浙江皇马科技股份有限公司(股票简称“皇马科技”,股票代码603181) 成立于2003年,具有年产近30万吨特种表面活性剂生产能力,下属浙江绿科安化学有限公司、浙江皇马尚宜新材料有限公司、浙江皇马特种表面活性剂研究院有限公司三家全资子公司,现有“有机硅新材料改性用高性能聚醚、高端润滑油及金属加工液用高性能合成酯及特种聚醚、节能环保涂料用高端功能性表面活性剂、环保水处理用新型高效表面活性剂、环保多元型聚羧酸减水剂用高分子聚醚、纺织印染助剂用绿色新型表面活性剂、特种纤维用功能性纺丝油剂、复合新材料用高性能多用途表面活性剂、个人护理用生态安全型高端表面活性剂、农化助剂用绿色高效表面活性剂、高端环保新材料粘合剂用功能性树脂、造纸化学品用生态功能性表面活性剂、碳四绿色合成衍生物系列、油田化学品用特种高分子表面活性剂、聚醚胺及高端电子化学品”等十六大版块1700余种产品,是目前国内品种较全、规模较大、科技含量较高的特种表面活性剂龙头引领企业。
公司现为全国化标委(特种)界面活性剂分技术委员会秘书处单位,设有国家企业技术中心、国家博士后科研工作站、省级重点企业研究院、工程技术研究中心、高新技术研发中心等一批高水平创新研发平台;先后荣获国家制造业单项冠军示范企业、国家知识产权优势企业、国家首批资源节约型环境友好型试点企业、中国化工行业技术创新示范企业、省绿色企业、安全标准化企业、专利示范企业、技术创新示范企业、企业技术标准创新基地等诸多荣誉;连续多年跻身中国精细化工百强、中国石化民营企业百强、浙江省创造力百强。
公司以“引领行业、标准领先”的创新理念,专注特种表面活性剂研发和应用,拥有一支强劲的专业研发团队、1.5亿余元尖端科研仪器设备、1.7万余平方米研发场地;始终坚持“以`100-1=0'的质量意识和追求卓越完美的质量信念,向用户提供高品质的高科技产品”这一质量方针,采用国内外先进过程控制仪表,形成DCS控制系统、BATCH全自动生产配方系统、MES生产管理系统、SIS安全仪表系统、GDS可燃气体报警系统、ESD紧急停车系统等先进系统与ERP、SCM供应链管理系统无缝对接,实现生产计划到生产制造执行的全流程管控;每年百余只新产品投放市场。
通过这次SIPM/PLM项目实施,实现达成以下目标:
1) 通过PLM系统的实施,实现研发管理体系和业务流程系统化,全面支撑企业基于质量体系的项目管理模式,提升产品研发及管控水平;
2) 通过PLM系统的实施,实现对产品和技术开发过程文档的有序管理,减少重复错误的发生;
3) 通过PLM系统的实施,实现对产品和技术开发变更管理,保证变更的受控性和规范化,实现变更流程的可跟踪和可追溯;
4) 通过PLM系统的实施,建立企业级知识管理平台,对企业知识进行积累,实现知识的传承及共享
通过现场调研与蓝图设计,结合浙江皇马实际的业务需求与思普丰富的咨询服务经验,基于研发体系构建浙江皇马PLM系统管理架构:

一、项目管理
实施SIPMPLM项目管理前:
项目线下管理统计查询不便;
项目进度无法实施监控,领导无法跟踪项目成员任务执行情况;
项目输出数据没有汇总,由工程师自己保存,不易追溯;
项目产生的专利、论文、标准等文档线下管理,追溯比较困难。
实施SIPMPLM项目管理后:
1) 项目模板标准化:

图1、项目模板
2) 项目跟踪监控:

图2、项目跟踪监控
3) 将项目专利、论文、引用标准与项目建立关联关系,方便管理。

图3、项目专利、论文
二、图文档管理
PLM系统上线后,未来所有文档的发放以系统为准,保证呈现出的是最新可用的文档,纸质版电子版统一,并且历史文档清晰可查;
将技术文件按不同类型进行区分 ,实现文件的追溯方便;
统一的文件模板,利于企业标准化;

图4、图文档管理
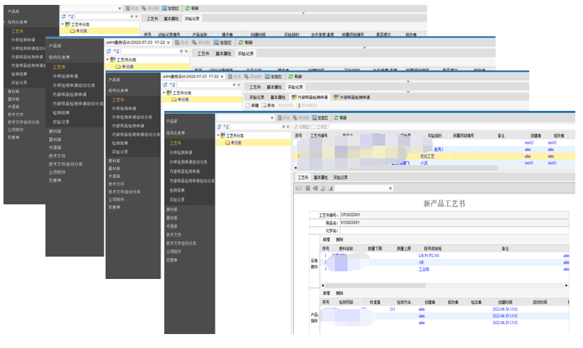
三、结构化表单管理
实施SIPMPLM项目管理前:
1、工艺书下发不规范,多以电话或口头传达工艺要求;
2、实验记录完成后科室主任需要电话或者自己去实验室查看实验记录;
3、检测报告完成后纸质记录,需要科研人员自己去查看结果或让质管人员将检测结果拍照发送。
实施SIPMPLM项目管理后:
1、规范工艺书下发要求,实验员严格按照工艺书要求执行;
2、实验记录实时上传,项目经理在系统上可实时看到实验记录;
3、检测申请和检测结果均在线上审批,直接在项目里可查看相应数据

图5、结构化表单管理
四、变更管理
实施SIPMPLM项目管理前:
1、电子文档文件无法保障最新有效;
2、变更过程不易追溯;
3、项目变更整体过程不易管控。
实施SIPMPLM项目管理后:
1、文件的变更统一纳入系统管理,系统中电子文档实时最新有效;
2、文件的变更过程可追溯,对应的历史文件可按需查阅;
3、项目变更灵活、变更记录清晰可控(项目、阶段变更需经过科研中心主任审核;项目计划变更由项目经理自行控制)

图6、变更前后对照及历史追溯
五、签审流程管理
实施SIPMPLM项目管理前:
产品开发过程文档的审核为线下审核效率低;文档签审完成后,需要下发纸质版给其他部门,费时费力。
实施SIPMPLM项目管理后:
1、按不同对象类型设定相应的签审流程,用户提交数据时只负责维护文件的正确即可自动匹配相应的签审流程;
2、流程执行过程中可实时查询并监控,流程的执行记录为管理改善提供数据源;
3、为以后无纸化办公,通过流程下发PDF签名文件做好准备。

图7、签审流程管理
六、电子签名管理
实现图纸与技术文件的的电子签名管理,使用同一的格式确保文件的共享方便快捷,软件内置的转换PDF功能提升文件管理的安全性,还为以后的无纸化办公打下基础。

图8、WORD\EXCEL文件转PDF签名过程

图9、签名效果样例
七、实施知识管理,实现有效的知识传承。
利用SIPM/PLM强大的知识库管理功能,建立企业级的知识库,个人手中不成体系和零散的知识可以通过统一的平台,形成有效的管理,便捷的查询功能满足员工需求,在使用时快速便捷的查找使用,且因为PLM系统的文档闭环功能,哪怕是因为误操作导致文档删除,也可以通过历史区追溯找回,提高文档的安全性;

图10、知识管理
总结
通过本次PLM成功的实施,实现一步步提升浙江皇马设计研发的效率,提高设计研发的质量,降低产品研发的成本!实现了浙江皇马整个产品研发过程中所有资料全部线上集中管理,方便了设计人员对数据的快速查询,从而大大提高了设计人员工作效率。通过PDF工厂实现电子签名,为将来无纸化设计打好基础;完善知识管理模块,助力浙江皇马知识积累与传承!