项目背景
澳柯玛创建于1987年,澳柯玛股份有限公司2000年在上海证券交易所上市,总部位于青岛。公司是中国500最具价值品牌,中国制造业500强企业、中国轻工业百强企业。
作为民族品牌,澳柯玛接连获得“中国名牌产品”、“中国出口质量安全示范企业”、“全国实施卓越绩效模式先进企业”、“国家级企业技术中心成就奖”、“国家火炬计划高新技术企业”等奖项, 2016年公司被国家工业和信息化部列为“全国工业品牌培育示范企业”。 2020年,澳柯玛再次荣登《中国500最具价值品牌》,以401.37亿元的品牌价值位列第176位。
围绕“打造制冷主业第一竞争力,成为绿色、环保、高品质生活创造者”的目标,近年来,澳柯玛由以冷柜为主的传统家电企业,向以全冷链产品为基础的冷链物联网企业转型,推出并实施了“互联网+全冷链”战略,致力于为有温度需求的客户提供从最先一公里到最后一公里,从产地到餐桌的全冷链系统解决方案。基于全冷链战略,公司确立了向数字化转型的“1+3+N”战略体系。“1”是指“成为具有全球竞争力的世界一流智慧冷链企业”;“3”是打造“智慧冷链设备制造与销售”、“智慧家电、智能家居制造与销售及智慧社区服务”、“国际贸易及跨境电商服务”三大主业;“N”是围绕主业打造多个场景,实现“产品—场景—生态”的转型升级。
为解决企业内部运行平台和业务流程优化等问题,澳柯玛引入数字化研发协同项目,借助信息化来实现企业的转型与进一步的发展。
项目目标
本期项目围绕家用制冷事业部、商用电器事业部的研发业务(用户与产品中心)实施数字化平台,管理产品数据、项目管理、图文档管理、BOM管理、变更管理、需求管理、产品选配管理、知识管理、车间图文档无纸化等业务,推进家用、商用事业部的中德工业园、河南工业园和黄岛工业园三个园区的工艺管理业务模式变更,提升工艺管理的数字化水平,实现产品协同开发及相关业务流程的重新梳理和固化,缩短产品的研发周期,提高企业在市场上的应变能力、竞争能力;打通研发平台与设计工具、SAP、SRM、CRM、MDM、澳信、档案等系统壁垒,实现数据的标准化、统一化,提升研、产、采、销、服等业务协同水平。
目标实现
精细化的需求管理使得产品的研发更有针对性,为实现全冷链系统解决方案打下坚持的数据基础。

图1-需求管理及其对应的抢单流程
全方位的问题缺陷管理,消除问题盲点,促使设计工作的全面提升。

图2-问题缺陷管理
在用户和产品中心内统一了项目管理的规范和模板;缩短研发项目周期;标准项目管理根据不同的类型设计不同的项目模板,使管理的标准化、人员配置能够规范,人效能够显著提升,同时避免了漏管理节点造成巨大风险。

图3-各类型项目的模板确保项目管理的标准化
项目管理对人员参与度、任务分配和完成情况进行了及时、有效、可视的管理,降低了人浮于事的风险。

图4-统一的项目监控,一览各项目状态

图5-单个项目的任务情况统计
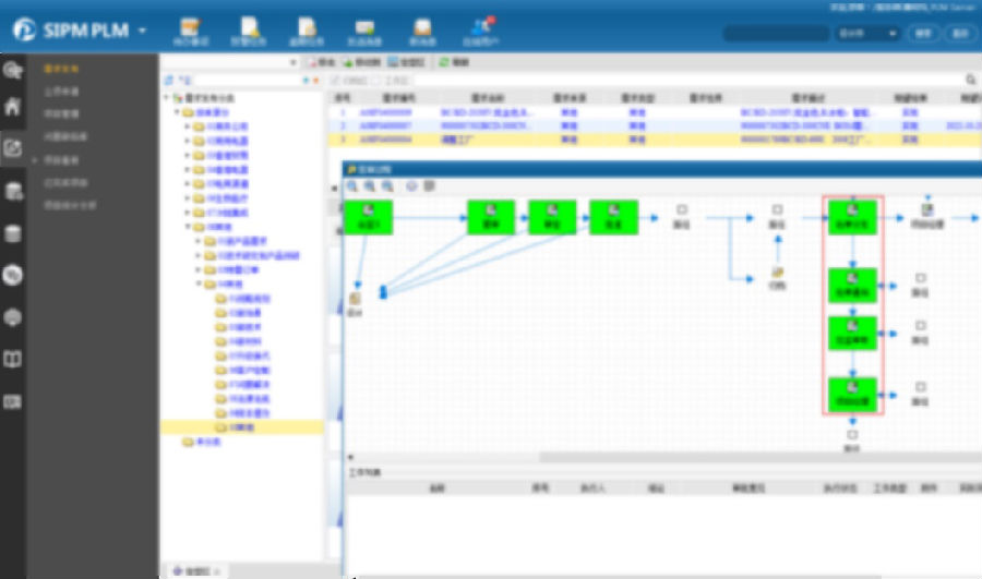
实现了设计和工艺人员从订单接受开始,到任务分配、任务资料传递、任务接受、设计、任务完成提交、任务评审的全流程管理。

图6-概念、规划、开发,项目全阶段跟踪视图显示
通过管理者监控模块,实现了公司、部门、个人级的任务监控,为任务的按时完成和问题分析打下基础;标准工时和工时绩效模块,为标准化和工时成本分析打下基础。

图7-按组织结构查看任务

图8-个人工作情况统计
实现了设计从CAD软件到PLM系统双向图纸调用管理的功能;

图9-设计软件通过接口获取系统图纸
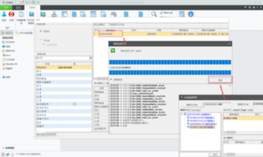
实现了设计平台留痕迹、可追溯的图文档管理需求;实现无图化和图纸资料电子签审的需求;

图10-签审过程查询
提高老数据的复用率,研发人员通过对比不同BOM之前的差异分析总结,进一步提升研发效率;

图11-BOM更改历史查看
研发数据结构化管理,提高研发人员检索效率,满足了以后对研发数据进行深度分析的业务需求。

图12-产品BOM的三维图纸视图
通过产品数据服务系统实现了图文档无纸化发放。

图13-内网在线阅览PDF图纸
实现了SAP所需的制造BOM、订单BOM、工艺路线、工时管理和组件分配设计和自动生成需求;实现了工厂根据实际情况,需要分部件、分批次进行产品设计和生产的需求;支持多版本工艺路线维护和传递。

图14-发布PBOM(制造BOM、服务BOM、工艺路线)
实现了物料码分类规则管理,并通过流程和MDG、SAP同步一致的功能,最大限度的实现了一物一码的需求;实现了同一物料码在不同工厂有不同业务需求的功能,保证了物料码在集团层面的统一,和不同工厂使用的差异性的需求。

图15-物料码分类、对应多工厂、同步MDM并取码
知识库的建立,避免了由于老员工离职造成的知识技术断层。使相关知识能够面向所有技术人员,大大降低了同类问题的解决时间,从而降低了成本改善了质量;减少新员工培养周期;提高文档检索效率,改善研发成本。

图16-知识库及其详细分类
规范了企业的标准技术文件的分类和规则,使得企业的按规范、按标准进行管理成为了可能,大大提高了企业的管理水平和管理效率,降低成本以及合规风控;提高企业信息利用效率,减少人为数据带来的数据风险以及重复行任务带来的人工成本。

图17-标准技术文档管理
作为信息化平台的基础,实现了贯穿PLM平台的项目管理、任务管理、设计管理、工艺管理、物料管理、变更管理、标准化管理等各个模块所需的流程和权限管理。

图18-流程管理

图19-基于规则或面向对象的多维权限控制
建立了符合CMII的闭环控制要求的变更流程,实现从问题提出、变更申请(ECR)、变更通知(ECN)到变更执行的闭环变更流程,每次变更都有严格的流程把关,变更历史记录也都会自动存档,过程完整,便于追溯。

图20-设计件的变更记录、变更申请单
打通系统壁垒,实现了PLM和SAP、SRM、CRM、MDM、澳信、档案系统的数据集成。

图21-向SAP传递制造BOM、订单BOM

图22-除单种类文件传输外,还可以以产品为单位将其所涉及的图文档整体传递给档案系统

图23-手机端澳信集成签审
总结
澳柯玛数字化研发平台在多事业部的成功实施运行,持续不断地改善澳柯玛公司设计研发管理水平,一步步提升澳柯玛数字化研发效率,提高设计研发质量,降低产品研发成本!为澳柯玛成为智慧制冷领先的国际一流创新科技企业,迈出了最坚实的一步!