企业背景
青岛云路先进材料技术股份有限公司成立于2015年12月,是由军工央企中国航空发动机集团有限公司控股的混合所有制企业。
秉承“动力强军、科技报国”的集团使命,公司15年来专注于先进磁性金属材料领域,已形成非晶合金、纳米晶合金、磁合金粉末三大材料及其制品系列。公司具备国内材料企业鲜有的“科学、工程、设计”三维度、全产业链、深度技术拓展能力,产品覆盖50Hz至100MHz的全球电力装备、移动载荷电机、光伏、家电用功率电感、无线充电、消费电子用贴片电感、极端应用、电力电子用EMI滤波器的超宽频段应用领域。
2021年11月26日,云路股份(股票代码:688190)成功登陆上海证券交易所科创板,借助资本力量促进企业更快发展。
项目目标
l 通过云路先进材料SIPM/PLM系统的实施,规范产品开发流程;规范输入、输出、评审等过程文件的管理,(所有文件完整,归档条理,便于查阅);保证开发各过程可记录、可追踪、强化项目管理能力,让过程可控。项目分级管理,不同级别项目有不同的流程分级管控,做到相对柔性。
l 通过云路先进材料SIPM/PLM系统的实施,以BOM为中心实现技术资料(含图纸)关联管理。
l 通过云路先进材料SIPM/PLM系统的实施,规范文件标准:提升与产品相关的图纸、检验标准、产品说明文档、技术文档、项目文档、编码规则的规范统一管理,建立文档管理规范。
l 通过云路先进材料SIPM/PLM系统的实施,固化变更管理,保证技术变更的受控性和规范化。
l 通过云路先进材料SIPM/PLM系统的实施,借助PLM系统的知识管理平台,积累设计经验,逐步建立一个科学、完善的知识库,提高研发、工艺、项目管理水平,建立完善知识体系。

图1-业务全景图
利用项目管理实现基础研究一部项目管理标准化
根据云路先进材料业务管理的需求梳理的项目管理流程,将管理流程的活动、输出、输出模板及输出物的有效性审核流程进行规范化及标准化,通过云路先进材料SIPM/PLM进行流程固化管理。对应的固化到云路先进材料SIPM/PLM的项目模板中进行落地,即流程的过程、过程的活动、输出、输出模板及输出物的有效性审核流程分别通过项目的阶段、计划、计划的输出、文档模板及工作流程进行管理,通过项目与计划、计划输出与文档模板、输出物与工作流建立对应的匹配关联关系,构建出一体化的项目管理体系。

图2-项目模板
无论是物料BOM、技术文件、二维图纸、三维图纸还是工装都通过项目派发任务,实现协同设计。
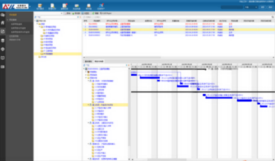
通过项目各环节的全面贯通及系统的实时监控,云路先进材料各级领导以及用户可以根据所拥有的权限在任何时间查看项目进度、产品设计情况,为决策提供及时、准确、有效的依据,管理效率大幅提高。

图3-项目监控
以产品BOM为纽带,实现了产品开发全过程数据、文档管理
云路先进材料的项目的产品都涵盖主材、辅材、工装,结合现状,云路先进材料SIPM/PLM系统基于产品,实现产品配置清单、包装清单、产品和工装关系的模块化设计。

图4-产品模块
以产品为头、以BOM为主线将零部件、图纸、设计文件关联在一起,形成一个规范有机的整体。

图5-产品配置清单
利用包装清单、针对不同的客户和不同的生产阶段,将包装BOM和产品关联在一起,体现出一个产品使用多种包装BOM的形态。

图6-包装清单
利用产品和工装关系表,维护产品和工装的关系,在产品下进行工装多批次下单,在产品和工装关系表中体现出下单工装的数量,和下单工装的时间。

图7-工装关系表
通过设计变更管理实现变更流程落地
所有变更统一纳入云路先进材料SIPM/PLM进行结构化管理,变更需发起变更申请,通过后方可进行变更;一般变更按需发起变更评审。保证每次变更后的数据唯一有效,变更过程记录完整,变更历史便于查看。

图8-变更历史查看
通过建立知识库实现研发知识统一管理
云路先进材料专注于先进磁性金属材料领域,已形成非晶合金、纳米晶合金、磁合金粉末三大材料及其制品系列。在产品的研发过程会不断地产生新的问题、对应的解决方法,甚至是使用工具的创新。随着云路先进材料SIPM/PLM的上线,研发人员在研发过程中产生的经验、用到资料、方法以及工具、规则等都会形成知识文档进入知识库,供以后的项目研发借鉴和参考,实现了知识传承。

图9-知识库
总结:
通过云路先进材料SIPM/PLM系统的实施,云路先进材料固化了项目业务流程。通过任务时效提醒、项目状态监控、任务进度监控等,确保项目执行全过程受控,确保任务保质保量完成,实现质量管理体系全面落地。
通过云路先进材料SIPM/PLM系统的实施,实现产品设计模块化、设计数据标准化、成果管控系统化。各模块、各专业负责人各司其职,协同研发,提升设计效率,缩短研发周期。
云路先进材料SIPM/PLM系统的上线,将青岛云路先进材料技术股份有限公司的研发过程有机管理起来,使云路先进材料信息化水平踏上一个新的台阶,实现了研发管理的数字化转型,日后随着云路先进材料的数据积累以及不断的深化应用,必将为云路先进材料的科研发展提供坚实有力的支撑!