项目背景
浙江天成自控股份有限公司前身天台县交通汽车配件厂创建于1992年。公司位于浙江省台州市天台县西工业园区,专业从事车辆座椅研发、生产、销售和服务。公司的主要产品为工程机械座椅、商用车座椅和农用机械座椅。
浙江天成自控股份有限公司是国内工程机械座椅的龙头企业,是工程机械座椅国家标准的起草单位之一,同时参与起草了国家标准《土方机械司机座椅振动的试验室评价》、《土方机械司机座椅尺寸和要求》、《土方机械座椅安全带及其固定器性能要求和试验》。公司还是中国工程机械协会配套件分会副理事长单位。2010年,公司在首届中国工程机械配套件行业高峰论坛暨最具影响力品牌评选活动中获得司机座椅行业特别贡献奖,充分展示了公司在工程机械行业的美誉度和知名度。
公司先后被评为国家火炬计划重点高新技术企业、浙江省高新技术企业、浙江省著名商标、浙江省名牌产品、浙江省知名商号、浙江省专利示范企业、浙江省“AAA”守合同重信用单位、浙江省信用管理示范企业等。
项目目标
通过SIPM/PLM项目实施,达成以下目标:
1、固化企业产品研发流程,使开发过程可有效监控;
2、图文档、技术文件先入PLM系统,后打印发放,确保现场技术文件与PLM中状态、内容保持一致;
3、通过对企业制造工艺的信息化管理,推进工艺设计的标准化;
4、以生产BOM为中心,实现所有数据有效管控;
5、促进企业知识快速传递并实时共享,减少知识的传递成本;
6、固化工程变更管理,保证技术变更的受控性和规范化;

图一、研发管理模型全景图
建立系统级的产品分类并固化到PLM系统,形成统一的管理平台。

图二、项目管理
当基于项目模板把项目实例策划完成后,项目经理启动项目,对应执行人将收到任务;任务执行人员接收到任务后,根据输出规则进行任务设计,针对有模板的任务输出项,可直接调用模板进行设计,待文件设计完成后必须先经过校审批通过确保数据无误后,提交任务,系统自动判断输出是否得到保证,当数据的准确性和完整性都保证后,任务完成。
当所有的计划活动都完成,则阶段完成,当所有的阶段都完成,则项目完成;当项目完成,则整个过程被完整管理和监控,所有齐套获得保证;

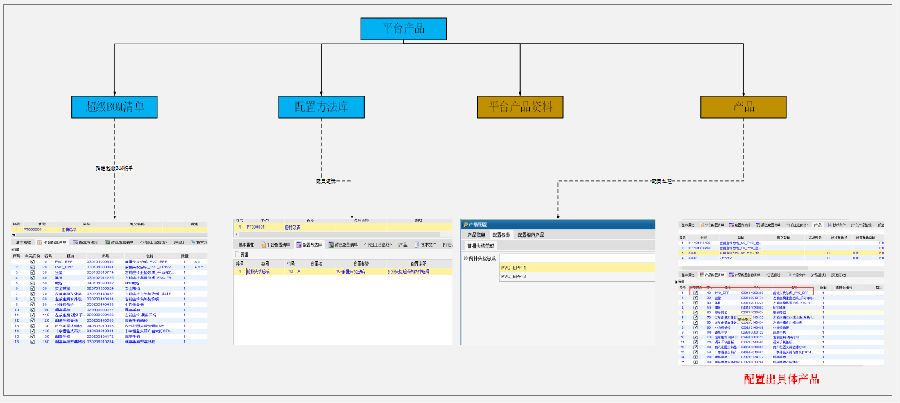
图三、设计管理
以平台为基准,按客户要求将每个车型的所有1级模块零件进行完整管理。以设计BOM为中心,将产品设计过程中所有的图 文档进行关联管理。

图四、工艺管理
以设计BOM为基础,工艺部门在设计BOM的基础上将材料定额信息及工序过程中的半成品信息进行补全,形成完整的工艺BOM及工艺路线信息。

图五、工程变更管理
产品正式量产后的变更,量产后的变更在PLM系统中进行管控,控制变更过程,确保变更过程的数据可追溯。

图六、知识管理
将天成知识进行分类化管理,制定知识上传制度;使企业知识能够集中管理,可供需要的人进行参考浏览,实现企业知识资源的有效传承及积累。

图七、标准文档
将企业标准文档在PLM系统中进行分类管理,供使用人员进行借阅参考;对标准文档的操作权限进行控制,针对涉密性强的文档,只给予浏览权限,不允许工程师各自进行下载。

图八、签名管理
PLM系统中对EXCEL、WORD、PDF三类格式文件进行电子签审,当文件经过PLM系统中的校审批流程归档后将会把签审人的手写签章文件在签审文件中署名。
总结:
通过PLM实施,实现了APQP过程的完全可追溯,打通了研发、工艺和制造的企业级信息流程,所有图文档统一管理并按签审流程对文档进行签名,保障了文件的安全有效,为推行无纸化管理打下基础。