项目背景
西峡龙成特种材料有限公司是河南龙成集团的全资子公司,是国际较大的连铸结晶器铜板研发、设计、生产基地,是国内重要的自成体系、独立完成连铸结晶器总成、结晶器铜板(管)系列产品专业生产的全流程高科技企业。
公司已成功研究开发出科技含量高、附加值大的高新产品,包括大厚度、大尺寸铝青铜铜板,H型新体系电镀工艺、大倒角结晶器喷涂层、QSP新型铜板、CSP薄板坯铜板在内的20余种,囊括国内所有连铸机用各类结晶器铜板,拥有独立自主知识产权的专利技术20余项,具有年产 2000套铜板、修复5000套铜板、生产结晶器总成600套的生产能力,主要产品有:漏斗型薄板坯结晶器铜板、H型结晶器铜板、普通连铸结晶器平板及弧板、组合式方坯铜板、爆炸成型的结晶器铜管及连铸结晶器等冶金配套产品,产品销往全国100余家钢铁企业和冶金配套机械厂,国内市场占有率达90%以上,市场份额达80%以上,并出口到亚洲、欧洲、北美、南美等地区,深受用户信赖。
公司2002年通过ISO9001国际质量体系认证。2004年8月,公司被河南省知识产权局授予“河南省民营企业知识产权工作试点企业”。2006年8月,中国金属学会组织了“河南龙成集团薄板坯连铸结晶器铜板科技成果评价会”,评价意见为“达到国际先进水平”。 2011年1月1日,龙成特种材料有限公司“连续铸钢结晶器用铜模板”标准被中华人民共和国质量监督检验检疫总局和国家标准委员会联合审定为国家标准(编号为:GB/T26025-2010),自2011年10月1日起实施。
西峡龙成特种材料有限公司希望得到各界朋友的支持,调整产品结构,扩大生产规模,为我国钢铁工业发展尽自己的一份力量。
项目目标
通过SIPM/PLM项目实施,达成以下目标:
●通过PLM的实施,规范产品研发流程;规范输入、输出、评审等过程文件的管理;保证研发过程可记录、可追踪、强化项目管理能力。
●通过项目管理,统一管理项目范围内的基础物料的统一管理。
●实现产品研发图文档数据集中规范管理,提高产品数据的完整性、有效性,提升公司产品数据管理水平。
●通过以BOM为中心,实现所有产品数据有效管控,打通PLM与ERP、MES数据流准确高效传递;
●提供互通共享得研发管理平台,促进企业知识快速传递并实时共享,减少知识的传递成本;

龙成研发业务管理模型图
项目管理
打通NCC订单管理与PLM合同订单数据流,实现合同订单到PLM的无缝集成;
在PLM系统以合同订单数据为源头驱动产品、订单开发项目立项实施;
合同订单与项目关联管理,方便未来订单与项目之间的追溯;

图一、NCC提案合同管理
项目模板固化,业务流与审批流分离,固化的业务流保证项目计划的完整性,审批流保证输出的正确性;
调用模板快速策划项目和标准化的实施成为可能;强制输出,保证项目资料的完整与齐套性;

图二、项目模板
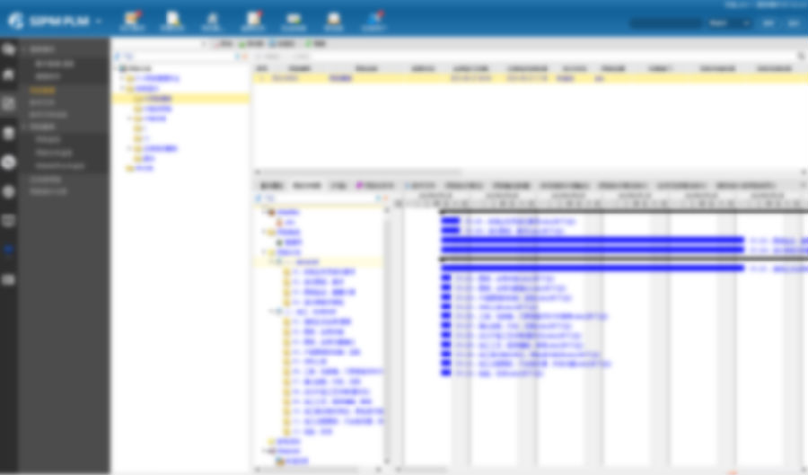
项目监控
在PLM系统中统一监控,视图化界面一目了然。
利用系统项目任务分析、项目统计分析等图形化统计工具,辅助项目管理层分析、梳理项目,进一步对项目流程进行优化。

图三、项目监控
你上传,我汇总,保证项目文件齐套性。标准的模板线上电子签名,保证纸电统一,提高文档的标准化程度。

图四、项目输出管理
零部件管理
物料按类别进行申请和创建,统一物料申请填写规范,同时系统提供了物料关键属性查重功能,严格落实了公司标准化对不同类别物料的管理要求。
零部件库通过零部件类别进行自动层级分类,将零部件的申请和查看分开执行,各司其职,方便目视化查询与统计。

图五、零部件管理
CAD集成
通过接口与PLM系统的无缝集成将图纸、物料、BOM无缝传输到PLM系统,减少人工输入的错误。
接口集成中的一致性校验保证物料、图纸等的唯一性;BOM中物料与图文档等数据关联管理,保证物料引用的一致性。

图六、设计软件接口集成
材料定额汇总报表
系统通过对批量录入BOM内的材料定额进行自动汇总计算,抓取需要的属性到报表内。
方便人工核对,提高工作人员工作效率,实现无论任何层级(总成、分总成、部件级)都可以随意导出报表;

图七、材料定额报表
工艺文件管理
根据龙成工艺管理现状配置开发了,工艺管理模块,实现了由原来的零部件决定工艺路线转变为由零部件内某些参数自动生产对应制造工序过程。
极大增加了工艺的标准化程度,且实现了直接传递到MES端可使用。

图八、工艺管理
ERP集成-PBOM管理
通过PBOM发布,将PLM系统中的物料、BOM数据、提案数据、物料变更及BOM变更数据发布到PLM系统中间库,供MES调取,实现产品数据从PLM到ERP的无缝对接;

图九、PBOM管理
变更管理
按开发过程分为:设计变更、工程变更
数据、图文档所有变更历史可追溯、可查看、可下载。

图十、数据变更执行

图十一、变更历史追溯
编码管理
PLM系统提供编码规则定义工具,固化编码规则。
根据实际需求增加图号编码匹配库,梳理了零部件图号与编码逻辑管理并定义到图号匹编码匹配库中,使物料编码批量生成成为可能。

图十二、编码生成
知识库
通过规范化的知识库模块的建立,加上知识库内容累积管理办法的实施,可以大大提高了人员培养的速度、知识内容传播广度和可被学习的次数。
建立所有研发设计全过程业务的文件模板库,可随时调用,统一的模板简化签审人识别的浪费,减少了设计者处理模板文件的时间浪费。
使得自学和自主利用企业知识成为可能。

图十三、知识管理
工作流管理
标准的业务流程,绑定相关的数据对象,确保所有进入PLM系统数据,都是审核通过的准确的。
通过系统所有流程透明化,所有流程状态都能跟踪,一目了然。
提供流程实例分析,为流程优化改善提供依据。

图十四、工作流管理
PDF工厂
电子化签审/批阅减少纸质的文件消耗,结合标准的签审流程并实时记录工作状态和内容,便于反查追溯。
实现图文档在系统内走完流程后,按照流程自动签名,并转为PDF文件,为后续无纸化打下基础。

图十五、电子签名
总结:
通过PLM实施,落地项目策划及任务执行,固化新产品研发流程,通过任务提醒、项目状态监控、任务监控等,保证产品研发过程受控,阶段评审确保任务保质保量完成。
通过产品管理、零部件管理、建设知识库和完善标准化库、进行基于产品管理和研发管理的数据挖掘与数据质量提升工作、持续进行数据和流程建设提升循环等为以后的产品研发数据统计及数据挖掘打下坚实的基础。在项目验收汇报会上客户对于PLM系统给予了高度肯定。
通过本次PLM系统的上线应用为西峡龙成提供了一个无形资产(产品数据、图纸、文件、知识)的积累平台,通过持之以恒的推广使用未来必将成为企业的巨大财富。