项目背景
河南皓泽电子股份有限公司成立于2012年6月,注册资本7050万元,是一家集VCM马达研发、设计、生产和销售于一体的综合性企业。在十多年的发展历程中,公司依托专业的技术、产品、服务为客户提供VCM马达领域的相关产品、技术支持和解决方案,满足客户多元化的需求。
深耕产业、初心不悔。
以创造客户价值为初心,先后与业界的灯塔级客户建立商业伙伴关系,成就客户的商业价值;以精益求精的态度和创造卓越的行动不断提升产品的可靠性,推动企业可持续发展;秉承质量至上、技术领先的发展理念,先后通过ISO9001质量管理体系、ISO14001环境管理体系、ISO45001职业健康安全管理体系、ISO27001信息安全管理、QC080000有害物质过程管理体系认证,提升企业发展源动力。
心怀梦想、未来可期。
随着全社会、全行业数字化程度的深化,皓泽正以“驱动美好生活”为使命,以“长期主义价值”为坚守、竭力构筑企业崭新发展生态;皓泽电子还将以实业报国为己任、以创新发展为目标,深度履行企业社会责任,在通向全球化、数字化的道路上探索前行、越级而立。
项目目标
通过SIPM/PLM项目实施,达成以下目标:
●通过PLM的实施,规范产品研发流程;规范输入、输出、评审等过程文件的管理;保证研发过程可记录、可追踪、强化项目管理能力。
●通过项目管理,统一管理项目范围内的基础物料的统一管理。
●实现产品研发图文档数据集中规范管理,提高产品数据的完整性、有效性,提升公司产品数据管理水平。
●通过以BOM为中心,实现所有产品数据有效管控,打通PLM与ERP、MES数据流准确高效传递;
●提供互通共享得研发管理平台,促进企业知识快速传递并实时共享,减少知识的传递成本;
项目管理
在PLM系统以需求管理为源头驱动产品、订单开发项目立项实施;
合同订单与项目关联管理,方便未来订单与项目之间的追溯;

图一、需求与项目关联
项目模板固化,业务流与审批流分离,固化的业务流保证项目计划的完整性,审批流保证输出的正确性;
调用模板快速策划项目和标准化的实施成为可能;强制输出,保证项目资料的完整与齐套性;

图二、项目模板
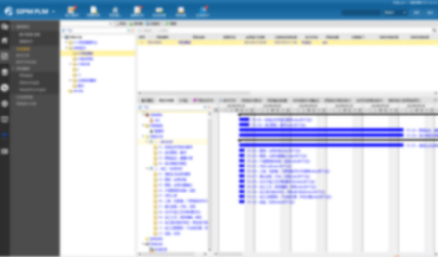
项目监控
在PLM系统中统一监控,视图化界面一目了然。
利用系统项目任务分析、项目统计分析等图形化统计工具,辅助项目管理层分析、梳理项目,进一步对项目流程进行优化。

图三、项目监控
你上传,我汇总,保证项目文件齐套性。标准的模板线上电子签名,保证纸电统一,提高文档的标准化程度。

图四、项目输出管理
零部件管理
物料按类别进行申请和创建,统一物料申请填写规范,同时系统提供了物料关键属性查重功能,严格落实了公司标准化对不同类别物料的管理要求。
零部件库通过零部件类别进行自动层级分类,将零部件的申请和查看分开执行,各司其职,方便目视化查询与统计。

图五、零部件管理
设计软件集成
通过接口与PLM系统的无缝集成将图纸、物料、BOM无缝传输到PLM系统,减少人工输入的错误。
接口集成中的一致性校验保证物料、图纸等的唯一性;BOM中物料与图文档等数据关联管理,保证物料引用的一致性。

图六、设计软件接口集成
变更管理
实现了变更与项目任务的直接关联:

图七、变更申请与项目任务
数据、图文档所有变更历史可追溯、可查看、可下载。

图八、数据变更执行

图九、变更历史追溯
编码管理
PLM系统提供编码规则定义工具,固化编码规则。
根据实际需求增加图号编码匹配库,梳理了零部件图号与编码逻辑管理并定义到图号匹编码匹配库中,使物料编码批量生成成为可能。

图十、编码生成
知识库
通过规范化的知识库模块的建立,加上知识库内容累积管理办法的实施,可以大大提高了人员培养的速度、知识内容传播广度和可被学习的次数。
建立所有研发设计全过程业务的文件模板库,可随时调用,统一的模板简化签审人识别的浪费,减少了设计者处理模板文件的时间浪费。
使得自学和自主利用企业知识成为可能。

图十一、知识管理
工作流管理
标准的业务流程,绑定相关的数据对象,确保所有进入PLM系统数据,都是审核通过的准确的。
通过系统所有流程透明化,所有流程状态都能跟踪,一目了然。
提供流程实例分析,为流程优化改善提供依据。

图十二、工作流管理
PDF工厂
电子化签审/批阅减少纸质的文件消耗,结合标准的签审流程并实时记录工作状态和内容,便于反查追溯。
实现图文档在系统内走完流程后,按照流程自动签名,并转为PDF文件,为后续无纸化打下基础。
总结
通过PLM实施,落地项目策划及任务执行,固化新产品研发流程,通过任务提醒、项目状态监控、任务监控等,保证产品研发过程受控,阶段评审确保任务保质保量完成。
通过产品管理、零部件管理、建设知识库和完善标准化库、进行基于产品管理和研发管理的数据挖掘与数据质量提升工作、持续进行数据和流程建设提升循环等为以后的产品研发数据统计及数据挖掘打下坚实的基础。在项目验收汇报会上客户对于PLM系统给予了高度肯定。
通过本次PLM系统的上线应用为河南浩泽电子提供了一个无形资产(产品数据、图纸、文件、知识)的积累平台,通过持之以恒的推广使用未来必将成为企业的巨大财富。