_1757381677692.png)
三位一体赋能体系:从流程优化、技术整合、人才提升三大维度重构企业研发体系,打造可伸缩的数字化管理平台,助力制造业实现:



SIPMPLM 采用领先的J2EE 分布式可伸缩架构和全球领先业务模型驱动技术(MDA),保证企业在引入先进技术管理经验同时充分保留企业优秀的个性化管理经验,确保与企业的管理水平同步增长,支持企业管理持续改善,长期保护企业投资。




SIPM/PLM提供经过多家集团企业验证的全球化异地设计与制造解决方案,支持UNIX、LINUX、Windows、macOS多种服务器操作系统,支持任意语言自主扩展与全球时区识别,提供从界面到内容多语言,实现所有时间标识按客户端所在时区显示,为集团企业全球化布局、IT集中化提供坚强的IT系统支持。
_1757497292630.png)

思普软件支持化工行业超前研发和快速订单开发,AI助力配方预测和实验结果预测,大幅度提升化工产品的研发效率。

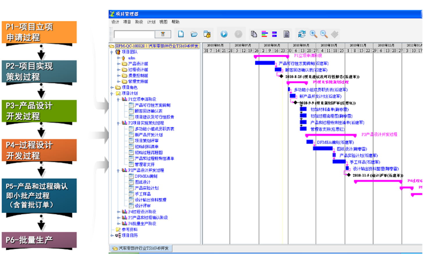
思普软件经过长期实践与总结,提出以项目模板为基础的项目管理解决方案,有效实现了项目管理过程中易用性与严谨性的完美平衡,成为研发流程落地的最佳IT工具。

利用SIPM/PLM提供的工程变更解决方案,不仅仅实现文档的版本和变更正确记录,而且实现了物料、BOM等所有数据的生命周期管理能力,确保对所有产品相关数据的变更历史支持,快速获得变更历史查询和变更动态支持。

SIPM/PLM提供完善的以企业数据总线为基础的CAD集成解决方案,实现机械设计、电子设计的全面嵌入式信息集成,特别是对于大型复杂装配的优化技术确保了设计工具和PLM之间双向的数据交流,使得从图纸设计开始,就能得到PLM系统的强大支撑。




SIPM/PLM软件开发管理能实现前后数据流的无缝结合,有效管理从需求、设计、开发、测试到发布的整个开发过程的文档和BUG信息。并且通过规范化的体系设计和标准化的模块设计,使得软件开发遵循质量体系的管理要求,实现软件开发全过程管理,所有设计数据均可追本溯源。软件开发成果得以共享、重用,构建更加灵活的面向企业需求的软件开发管理体系。

SIPM/PLM独有的电子文件原身和影子文件同步管理技术,确保原身文件修改时影子文件得到同步更新,并实现影子文件PDF化。所有按照工作流签名自动实现手写体电子签名,真正意义上让电子文档的签审过程可信、可靠、可控,同时为文件分发共享无纸化奠定基础。


思普软件潜心研究用户操作习惯,坚持持续改善SIPM/PLM的易用性,提供了方便拖拽即复制、拖拽等引用工程,实现了Windows操作系统资源管理器与PLM文件管理之间的拖拽交互,PLM数据管理和EXCEL、SIPM/CAPP等应用工具之间的拖拽交互,全面支持复制、粘贴功能,使得数据录入、新设计等工作方便、高效,工程师使用得心应手。



思普软件通过和客户、ERP实施商的紧密合作,实现了与SAP、ORACLE、INFO、QAD、金蝶、用友、鼎捷、浪潮等等国内外主流ERP无缝集成。

思普软件通过iSIPM云战略,实现了客户可自主改善PLM系统,每天有350+客户实时连接iSIPM云实现管理改善和系统改善同步进行,持续支撑企业的不断发展,让客户掌握系统改善的自主权,确保所有数据客户可以透明获得。
