Project Background
Zhongshan Guanglong Gas Appliance & Electrical Co., Ltd. is located in Tanzhou Town—a picturesque water-town district in Zhongshan City, a core city of the Greater Bay Area. The company enjoys excellent transportation access: it is approximately a 30-minute drive from both the Zhuhai entrance to the Hong Kong–Zhuhai–Macau Bridge and the Cuiheng entrance to the Shenzhen–Zhongshan Link, enabling convenient one-hour connectivity across major cities in the Greater Bay Area.
Guanglong is a professional home appliance manufacturer producing a wide range of products, including electric ovens, electric grills, electric fans, garment care machines, space heaters, rapid dryers, coffee makers, lawn mowers, breakfast makers, magnetic cups, and more. The company operates a group of affiliated subsidiaries, including:Guanglong Electric Appliance Co., Ltd. (Hong Kong)Amber Electric Appliance Co., Ltd. (Vietnam)Zhongshan Shushuang Intelligent Technology Co., Ltd.Foshan Shunde Shushuang Brand Management Co., Ltd.Zhongshan Jiemei Culture Communication Co., Ltd.Zhongshan Zhengliang Electric Appliance Manufacturing Co., Ltd.Zhongshan Yongjian Metal Technology Co., Ltd.Zhongshan Haoyi Coating Co., Ltd.Zhongshan Gaogang Precision Technology Co., Ltd.Zhongshan Yipin Electric Appliance Co., Ltd.
With over two decades of development, the company now operates an industrial park covering approximately 150 mu (about 100,000 square meters), with standardized factory buildings exceeding 120,000 square meters. Leveraging its manufacturing facility in Vietnam, Guanglong is steadily advancing its internationalization strategy and deeply aligning with China’s Belt and Road Initiative.The company holds 107 patents, including invention, utility model, and design patents, and maintains professional ITS witness testing capabilities along with dedicated laboratories. With an annual output value nearing RMB 600 million, Guanglong is a mid-to-large-sized enterprise integrating product design, manufacturing, and sales. Its production capacity includes:5 million ovens1 million fans800,000 space heaters200,000 dryers and garment care units200,000 coffee makersper year.All products are certified under international standards such as ETL, UL, CE, CB, CCC, and ISO management systems, and are exported to more than 70 countries and regions worldwide—including the United States, Europe, Japan, South Africa, and the Middle East. Key customers include Furrion, Newell, Evernal, Cosori, Chefman, Danby, Precision, Sensio, Black+Decker, PowerXL, Emeril Lagasse, Bella, Ronco, Delonghi, Peturs, Hauswirt, Whirlpool, Daewoo, Couss, Kenwood, and others.
Corporate Mission:To ensure prosperity and well-being for all members of the Guanglong family; to enrich lifestyles through high-quality Guanglong products; and to make “Made in China” renowned worldwide.
Corporate Vision:To become a happy home that employees aspire to join, a trusted partner for customers, and a pioneer in advancing humanity toward intelligent living.
Core Values:Innovation, Altruism, Self-reflection, and Responsibility.To enhance its product development management capabilities, Zhongshan Tianlong Gas Appliance & Electrical Co., Ltd. conducted extensive evaluations, site visits, and comparisons before ultimately selecting Sipu Software as its strategic partner to build an R&D management digital platform. In this project, Sipu Software will apply advanced R&D management methodologies and cutting-edge technologies to deliver comprehensive solutions—including project management, process management, product data management, structural design management, and knowledge management—thereby significantly improving the efficiency and quality of product development and fundamentally strengthening the company’s competitiveness and innovation capacity.
Project Achievements
Through the implementation of the PLM system, the project team systematically reviewed and optimized Tianlong Gas Appliance’s business operations and design development processes. Centered around project management, data management, document management, workflow management, change management, data integration, task management, and knowledge management, the team established standardized and normalized data practices—ensuring the completeness, accuracy, and consistency of product and business data. This has effectively reduced product costs, enhanced R&D efficiency, and ultimately enabled integrated R&D and manufacturing, full product lifecycle management, and platform-based, modular product architecture.
Key accomplishments include:
Comprehensive PLM Implementation: Successfully deployed core modules including project management, product data management, and coding management, along with establishing associated supporting resource databases.
Standardized Development Processes: Formalized the product development workflow, including standardized management of input/output documents and review records—ensuring all documentation is complete, well-organized, easily accessible, and fully traceable throughout the development lifecycle, thereby significantly strengthening project management capabilities.
Centralized Technical Document Control: Implemented centralized management of all R&D technical documents within PLM, with document printing and distribution uniformly sourced from the system to ensure data integrity and version control.
Seamless System Integration: Integrated PLM with the ERP system and enabled automated data exchange with 3D/2D CAD and electronic design tools, establishing a unified enterprise information data flow. Future integration with MES and BPM systems is also feasible as needed.
Business Blueprint Development: Through on-site research and detailed blueprint design, the Sipu implementation team developed an accurate, holistic “Total Business Landscape” model tailored specifically to Tianlong Gas Appliance’s operational needs.
_1772690879379.png)
Tianlong Gas Appliance Business Landscape
Product Management
After implementation, the system fulfills Tianlong Gas Appliance’s functional requirements for structural design management, including:
Product Management
BOM (Bill of Materials) Management
Component and Part Management
Design Drawing and Document Management
Rapid Variant Design
Classification of components and parts to facilitate quick search and reuse
_1772691985396.png)
BOM Management
After implementation, standardization of BOM and material management is achieved; it also realizes the management of design data flow, design BOM, and manufacturing BOM within the PLM system.
The electronic document management for product design, centered around the BOM, allows for quickly indexing information related to any node (component or part) in the product structure, including 2D engineering drawings, 3D model diagrams, and other technical documents, by using the BOM navigation provided internally by the system.
It defines attributes for 3D and 2D design software, enabling the direct extraction of BOMs and information from the design software.
_1772692573345.png)
Component Management
The system enables electronic management of components, eliminating issues such as "multiple codes for one item" and "multiple items sharing one code." It allows users to directly retrieve drawings and technical documents associated with any component through the component itself, and provides full management of component change history.
_1772693111858.png)
_1772693418322.png)
_1772694300992.png)
Design Drawing and Document Management
The system supports both individual and batch uploading of drawings and documents, enabling users to accurately store files in their corresponding management directories. It also establishes associations between documents and components based on the mapping between electronic file names and internal component part numbers within the system.Standardized document templates are created within the system, which users can directly invoke to automatically launch the appropriate authoring tools for creating drawings and documents. Additionally, the system enables reference-based design among related files.
_1772694852396.png)
_1772695660937.png)
_1772696128397.png)
_1772696330185.png)
_1772696566713.png)
_1772696751600.png)
_1772697374382.png)
Project Management
The system has successfully implemented a comprehensive project management framework, including the following capabilities:Built-in project management functionality covering project monitoring, progress alerts, and statistical analysis.Management of project deliverables through tracking the completion status of output document lists for each project.Standardized and normalized project management by classifying projects and establishing reusable project templates.Real-time monitoring of project progress, with automated early warnings for schedule deviations, ensuring timely execution and accuracy of deliverables.Enhanced transparency of project plans and data.Centralized management and easy retrieval of all project outputs.
_1772697503797.png)
_1772697814300.png)
_1772698483517.png)
_1772699274665.png)
_1772700315862.png)
_1772700940987.png)
Coding Management
Through this implementation, the system has established dedicated coders for various objects—including products, components, and technical documents—enabling effective coding management across all data entities.
This approach effectively eliminates issues such as "multiple codes for a single item" and "multiple items sharing one code," ensuring the uniqueness of materials. It also prevents redundant design and unnecessary duplicate procurement of materials.
_1772701507451.png)
Design Software Integration Management
Through design software interface management, seamless data flow has been established between 3D CAD, 2D CAD, and electronic design tools and the PLM system, enabling seamless integration of design data between these software environments and PLM. Relevant material information is automatically extracted from design software via these interfaces.
2D Design Software Integration:The 2D CAD interface automatically analyzes internal relationships among all drawings within a specified directory. Based on the structural information of a complete drawing set, it creates the product BOM in one operation and establishes associations between the BOM and individual drawings. A dedicated drawing information maintenance interface—provided by the integration—enables direct modification of title block and parts list content within the drawings.
3D Design Software Integration:Integration with 3D CAD software enables automatic extraction of components and BOM structures. This establishes and manages associations among components, their 3D models, engineering drawings, and corresponding BOM entries.
Electronic Design Software Integration:The integration interface supports parameter management for electronic components. Design parameters are automatically transferred from the electronic design environment into PLM. By matching these parameters against electronic parts stored in PLM, the system filters and generates an accurate electronic BOM (Bill of Materials).
PDF Factory
By configuring dedicated approval workflows for design drawings and Office documents, the system enables electronic signatures on technical documents and drawings. This streamlines traditional signing and review processes, reduces enterprise costs, enhances document security, and lays a solid foundation for a paperless working environment.
_1772701763465.png)
_1772702003620.png)
_1772702215404.png)
Product Data Service System
Through implementation, the system enables users to view and comment on PDF shadow files of searched documents. It supports sending, receiving, and browsing messages, facilitating seamless connectivity between various on-site operations and PLM applications—extending PLM’s reach across every corner of the enterprise.Additionally, users can browse and process their to-do task lists, view associated data (excluding files) within pending tasks, and add comments or approvals directly within these tasks—fully supporting mobile office requirements within the PLM environment.
ERP Integration Management
Through implementation, the system enables the generation of a Production BOM (PBOM) in PLM based on products, including corresponding materials, BOM structures, and routing information.The production BOM is then transferred to an integration interface staging table. At the moment of transmission, the system captures the currently effective BOM, materials, and routing for the selected product and writes all associated materials, the complete BOM structure, and default routing information into the interface staging table for consumption by the ERP system.
_1772702814891.png)
Knowledge Management
Through implementation, a knowledge base framework has been established within the system’s Knowledge Management module. The knowledge base is organized by category and governed by role-based access controls. Content is continuously enriched through ongoing contributions of experience summaries and accumulated insights.
_1772703224052.png)
Change Management
After the implementation of the SIPM/PLM system, all change management activities are conducted entirely within the PLM system. This ensures that after each change, only one authoritative version of the data exists. Every change is governed by a rigorous approval workflow, with complete process records automatically captured and archived. Change details are clearly documented and fully traceable throughout their history.
_1772703462231.png)
_1772703962529.png)
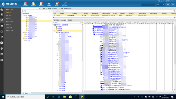
Process Management
This implementation has established standardized workflows and introduced an electronic review and approval mechanism, eliminating previous issues caused by manual processes—such as human errors and oversights—and paving the way for a paperless office environment.
_1772704240716.png)
Summary:
Data standardization is an indispensable step in digital transformation and a prerequisite for entering the data-driven era. Every enterprise’s data governance journey is unique, requiring careful consideration of its specific organizational structure, culture, environment, and available resources.
Successful experiences cannot be simply copied. Leveraging SIPM’s professional services and accumulated expertise, companies no longer need to start data standardization from scratch. Instead, they can build directly on proven foundations—avoiding redundant efforts, gaining broader perspectives, and progressing further and more effectively.
The key to successful data management lies in establishing a rational and effective organizational structure and well-defined processes. Therefore, greater emphasis should be placed on building the supporting organizational framework and workflows for data quality management. SIPM/PLM embodies the core principles of R&D management—from design through production—and precisely reflects Tianlong Gas Appliance’s holistic approach to digital transformation, providing a solid foundation for the organization’s sustained growth.