项目背景
宝武集团马钢轨交材料科技有限公司(简称“马钢交材”)于2020年3月正式成立,是中国宝武直接管理的一级子公司。马钢交材致力于成为全球轨道交通轮轴产业领军企业,公司集合了车轮、车轴和轮对制造多方面技术和产能,形成了面向全球的轨道交通用车轮、车轴、轮对生产、研发一体化发展平台。马钢交材生产技术历经了50多年的沉淀,已经形成了行业内较强的高速、重载和城市轨道轮轴系列产品的研发、设计、制造能力。轮轴产品已经出口到全球70多个国家和地区,在全球轨道交通行业享有盛誉,高铁车轮已应用于德铁、韩国铁路等重要客户。马钢交材的未来目标是以“高科技、高市占、高效率、生态化、国际化”为发展路径,持续推进绿色发展、智慧制造,以品牌和创新能力建设促进产品结构调整,共建行业友好、共同发展的全球轨道交通轮轴产业生态圈,用三至五年时间,实现营业收入超百亿元目标,为全球轨道交通发展创造价值。
项目目标
通过SIPM/PLM项目实施,达成以下目标:
1) 通过PLM的实施,规范产品开发流程;规范输入、输出、评审等过程文件的管理(所有文件完整,归档条理,便于查阅);保证开发各过程可记录、可追踪、强化项目管理能力,让过程可控。项目分级管理,不同级别项目有不同的流程分级管控,做到相对柔性。
2) 通过PLM系统规划统一的物料编码体系,在企业内部实现“一码到底”(贯穿业务始终),为产销系统深入推广应用提供强有力 BOM 数据支持,也为未来企业生产更近一部数据信息化打下基础。
3) 以BOM为中心实现技术资料(含图纸)关联管理;以工艺基础库为数据基础,快速生成结构化工艺数据,一键式生成工艺操作要点;打通技术数据和产销系统、QMS系统的互通。
4) 数据源控制:确保数据源的唯一性,与NX集成并保持产品3D模型数据、2D数据,工艺数据,PLM系统数据的互联互动;所涉及的关联数据在建立和更改过程中保证一次更改,其他数据随动。
5) 设计变更控制:对产品生命周期的设计变更从发起到输出、执行、终结进行管控。
6) 充分利用网络的快捷和可追溯性,逐步建立电子通知、报批及审核机制,避免以往人工的出错、遗忘,为实现无纸化办公铺平道路。
7) 规范文件标准:提升与产品相关的图纸、技术标准、技术文档、项目文档、编码规则的规范统一管理,建立文档管理规范。
8) 知识库共享:借助PLM系统的知识管理平台,积累设计经验,逐步建立一个科学、完善的知识库,提高研发、工艺、项目管理水平。
通过现场调研与蓝图设计,结合马钢交材的业务需求与思普丰富的咨询服务经验,思普实施团队为马钢交材打造精准的产品研发管理模型:

马钢交材产品管理模型图
一、 售前管理
实施SIPM/PLM管理前:
1) 公司的售前业务在MES系统管理,支撑数据通过老PDM系统维护;
2) 成本报价采用工程师自行计算,手动录入系统的方式;技术确认信息也是手动在老PDM中维护;复杂且有数据隐患;
3) 对于维护有误的询价单,技术与销售人员自行线下沟通,费时费力。
实施SIPM/PLM管理后:
1) 询单在产销系统中创建,在特定的节点通过接口发送到PLM系统,形成询单看板;

询单管理
2) 询单由专人负责,每条询单指定询单负责人;

询单负责人
3) 产品的成本测算,则是在维护数据后,通过PLM中报表自动计算生成;已生效的数据通过接口发送至产销系统;

测算单管理
4) 询单过程中,负责人可将有问题的询单反馈产销,产销决定询单作废或是升版,并将结果反馈PLM,PLM中做相应处理;

询单反馈
5) 经过技术和销售的协同处理询单后,最终和客户签订的订单,由产销推送到PLM形成看板。

订单管理
二、 项目管理
实施SIPM/PLM管理前:
1) 公司重视项目管理,但没有有效的工具落地,管理点离散,不系统;
2) 项目任务、输出文件没有统一管控;
3) 项目进度、由工程师自己掌控,无法监控实施进度,任务下发与执行节点不明显,工程师参与感低。
实施SIPM/PLM管理后:
1) 建立项目模块支持统一的分类管理,按照实际业务流程制作项目模板;

项目分类与项目
2) 项目下发任务、项目输出文件统一纳入系统管理,为立项后提供实施准确的输入和输出齐套的检查;

项目派发任务
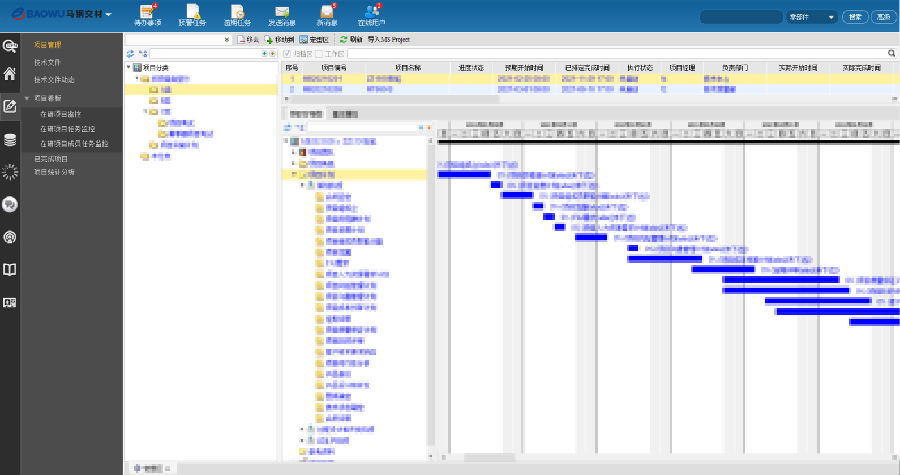
3) 项目看板,监控工作进度,统计项目执行情况;

在研项目任务监控
三、 产品数据管理
实施SIPM/PLM管理前:
1) 产品开发职责职能明确,但设计过程输出未能形成统一管理;
2) 管理层次到单件产品,没有BOM的概念;
3) 产品系统开发过程文档的没有进行规范化整理;一般手动制作工艺文件。
实施SIPM/PLM管理后:
1) 从产品分类,到实际产品,再到产品的BOM结构,形成结构层次分明的产品体系,做到管理有序;

零部件管理

BOM管理
2) 预设通用工艺模板,实际产品的工艺设计快速参照模板,制作结构化工艺,便于上下游数据传递。

工艺路线管理
对于梳理出的特殊工艺,进行结构化工艺数据管理:
3) 系统中预设热成形工艺基础库,并参照基础库设计产品工艺数据;

热成形工艺基础库

热成形工艺预配置参数
通过CAD软件与PLM系统集成,读取PLM系统中预配置参数,进行设计并上传至PLM系统;

CAD上传的工艺数据
4) 通过三维与PLM系统集成,设计人员只需在三维系统中完成设计,便可通过接口将设计的图纸、工艺数据上传到PLM系统,并且经过系统流程签审后,会生成签字版PDF图纸文件;

加工工艺
热处理等工艺,则是采用在PLM系统中预设结构化工艺基础库,调用基础库生成工艺方案的方式,将公司多年的沉淀转化为结构化的工艺知识库;

工艺基础库

工艺方案设计

工艺数据
5) 通过PLM中结构化的工艺数据,直接驱动预设的模板生成工艺操作要点;

工艺操作要点
也可以调用预设的各类文件模板制作文件,通过系统审批流程后,自动生成签字版PDF文件,逐渐实现无纸化办公。

PDF电子签名
四、 集成管理
马钢交材同步实施了PLM和产销系统,其中PDM与产销、QMS系统有多个数据接口与文件接口。PLM作为数据源头,规范设计流程,保证了后续系统的高效率、高质量运作。

PBOM包
五、 变更管理
马钢交材在实施PLM管理前,设计变更后,电子档无法保障最新有效,变更历史追溯困难。在实施SIPM/PLM系统后,实现产品数据、文档变更标准化,BOM变更明确化、可追溯化。

变更管理
六、 知识管理
马钢交材在实施SIPM/PLM系统后,建立通用知识库和企业工艺专家知识库,按不同类型的知识建立知识体系,方便共享和查阅,有助于文件标准化规范化;支持快速搜索定位,利用知识的查阅和调用。

工艺专家知识库
七、 流程管理
标准化的业务流程能够标准化公司产品开发过程。可视化签审流程助力提升作业效率,实现签审工作的透明化及高效化。

签审流程
总结:
马钢交材通过本次PLM成功的实施,深度融合先进的设计理念和方法,通过项目管理进行产品数据齐套管理;通过流程管理、变更管理实现产品数据可追溯化;完善知识管理模块,助力马钢交材知识积累与传承;通过结构化工艺实现产品数字化;通过工艺模板、文档模板支撑设计标准化;利用工艺大数据构造智能工艺参数引擎,将设计周期由2天降至数分钟,设计效率显著提高!整个产品设计过程中,实现数据化、网络化的协同设计与制造,全方位提升产品研发水平和效率!