公司简介
浙江长华汽车零部件股份有限公司创建于1985年,公司总部位于慈溪市周巷镇工业园区,拥有员工2300余人。2004年2月与日本布施螺子成立合资公司宁波长华布施螺子有限公司,生产汽车专用高强度紧固件;2012年11月筹建完成长华长盛汽车零部件有限公司,生产汽车专用紧固件;2014年11月筹建完成长华长源汽车零部件有限公司,生产汽车专用冲压件、焊接件等;2014年6月筹建完成吉林长庆冲压件公司,生产汽车专用冲压件、焊接件等;2018年5月成立广州长华汽车零部件有限公司,生产汽车专用冲压件、焊接件等.
公司下设宁波长华布施螺子有限公司、长华冲压件公司、长盛紧固件公司、长源冲压件分公司、长庆冲压件分公司、广州长华汽车零部件有限公司六个分公司。公司主要客户有:东风本田、一汽-大众、上汽通用、上汽大众、长城汽车、广汽本田、上海汽车、东风日产、日产中国、奇瑞汽车、江铃汽车、长安福特、广汽三菱等国内知名的合资及自主品牌整车厂。
一、项目目标
通过SIPM/PLM项目实施,达成以下目标:
固化企业产品研发流程,使产品研发过程可有效可控;
图文档、技术文件先入PLM系统后打印发放,确保现场技术文件与PLM中状态、内容保持一致;
通过对企业制造工艺的信息化管理,推进工艺设计的标准化;
以BOM为中心实现图纸及相关研发输出文件的整体化关联管理;
促进企业知识积累沉淀以及传递共享,减少知识的传递成本;
固化工程变更管理,保证技术变更的受控性和规范化;
打通SAP接口,实现产品数据由PLM到SAP的无缝衔接。
二、项目管理
梳理企业APQP产品研发流程以项目管理进行固化落地,实现产品研发进度及输出物的可控
利用SIPM/PLM系统强大的项目管理及流程管理功能,将长华APQP研发流程在PLM系统中进行固化,所有交付物通过对应的签审流程进行控制,保证了产品开发过程可控及输出物完整。
1、通过项目模板固化APQP研发流程
将企业APQP产品研发流程进行梳理,在SIPM/PLM系统通过项目模板进行固化。


2、基于模板快速完成项目策划
策划实际项目通过调用项目模板进行适当裁剪,快速完成项目策划。

3、项目启动执行管理
通过签审流程确保输出物的正确性及有效性;通过最终任务确认确保输出的完整性。

4、 项目输出成果汇总管理

5、 项目运行监控
可以从项目、具体计划任务、或公司部门及成员等不同维度进行执行过程监控。

三、产品设计管理
1、产品分类管理
按产品类型对产品进行分类管理,实现产品集中分类管理,为研发部门提供统一的产品数据管理平台。

2、产品模块化管理
通过产品模块化设计,将产品模块化,提升产品的模块标准化,增强模块的通用性,从而节省研发人力成本,提高未来的订单的配置效率。

3、物料按工厂分别进行管理
基于业务需要,浙江长华需要按长华公司、长盛公司分开管理物料,包括生产性物料及非生产性物料。为了实现对物料区分管理,PLM系统将产品、零部件、材料、工艺装备、工位器具、辅料等物料对象分别增加“工厂”属性进行标记。


4、以BOM为枢纽实现产品一体化管理
以产品BOM结构为枢纽,实现对产品的技术文件、设计图纸、原材料及工艺设计等一体化管理。

以产品BOM结构为枢纽,将所有零件及组件的设计二三维图纸、技术文件,以及生产原材料领料及工艺设计等整体一体化管起来。

三、工艺设计标准化管理
以产品BOM结构为纽带,进行工艺设计管理,同时通过工艺基础库将大量的工艺基础数据进行梳理固化,如标准工序库、材料库、设备库、工艺装备库、工位器具库、辅料库等,为实现对产品工艺设计的标准化系统管理。
1、 工序基础库维护
Ø 标准工序库

Ø 材料库

Ø 设备库

Ø 工艺装备库

通过工艺基础库的标准化管理,从而实现工艺基础数据的标准化管理。
2、产品工艺设计管理
Ø 新建工艺路线
以BOM结构为纽带对自制件进行工艺设计

Ø 制造工序流程设计
从标准工序库调用标准工序设计工艺加工工序

标准工序调用过来后,接着维护工序顺序号及其它加工属性,以及该道工序要用到什么类型的设备及工位器具等

Ø 工序制造设备设计
从设备库调用设备基础数据设计制造工序过程所用到的设备类型

Ø 工序制造工位器具设计
从工位器具库调用工位器具基础数据设计制造工序过程所用到的工位器具

Ø 过程件设计维护
以及工序加工过程如果有产生过程件,也在制造工序过程上维护出来

Ø 工艺装备设计维护
从工艺装备库调用工艺装备基础数据,设计制造工序过程所用到的模具、夹具、量具、检具等工艺装备
Ø 子件设计维护
组件在工艺生产加工过程,子件具体在哪一道工序进行投料,需要工艺人员在做工艺设计时维护出来

Ø 工艺文件生成
工艺结构化设计都完成后,再生成输出工艺相关文件。生成工艺文件,由系统直接调用工序文件模板,再结合配置抓取的工艺结构化信息内容生成一份基础性文件,然由由工艺人员再补充需手动维护部门内容,最终完成工艺文件输出。


系统自动调用模板并进行工艺结构化内容抓取直接生成工艺基础文件,避免二次手工编制时的出错。工艺文件编辑完成后提交走签审流程,系统生成PDF文件,并结合签审流程完成电子签名。

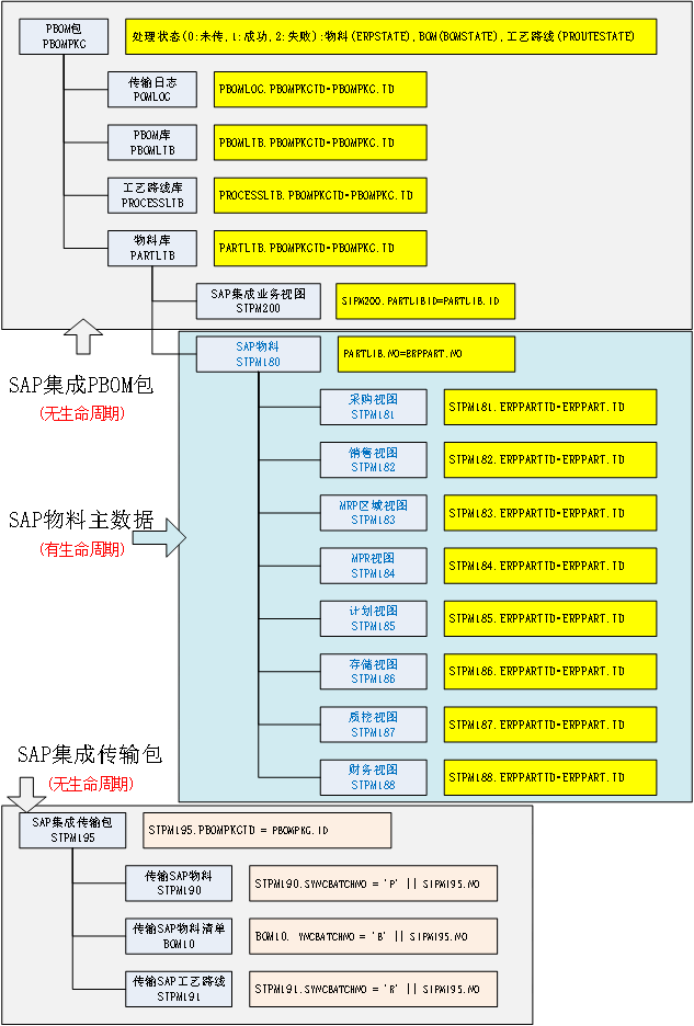
四、PLM与SAP集成
产品设计及工艺设计都完成后生成PBOM,然后在PBOM的物料对象配置了物料的SAP8大视图进行维护物料的SAP属性,直接在PLM端完成产品设计及工艺设计还有所有物料属性的维护,最终通过PBOM包实现与SAP系统的对接。

所有物料的SAP物料汇总视图

1、物料集成
产品、零部件、材料、工艺装备、工位器具、辅料都可以单独以物料形式进行发布
Ø 产品发布(可以发布物料、BOM、工艺路线)

Ø 零部件发布(可以发布物料、BOM、工艺路线)

Ø 材料发布(材料、工艺装备、工位器具、辅料)只能以物料形式发布

物料发布生成PBOM包时,PLM系统前端的物料发布的属性,会同步生成到SAP物料的对应的属性里。

PBOM物料生成同时,会将物料的基本维护同时生成SAP物料,然后在PLM侧通过SAP物料8大业务视图接着维护物料的SAP相关属性。

需将生成的SAP物料检出,检出后首先对物料做初始化,基于SAP物料初始化模板生成物料的基础SAP属性。

然后再维护SAP物料的8大SAP视图属性

然后通过签审流程,流转给相关部门进行维护。首先由销售部进行维护,完成后提交走签审流程,通过流程将数据包流转到责任部门,进行维护填写SAP视图属性。

2、 BOM集成
按研发BOM结构+工艺设计 生成PBOM结构
Ø 生成逻辑

发布生成PBOM

3、 工序投料信息集成
物料工序投料信息生成规则
1、BOM子物料在工艺装配子件下有体现的,按子件实际对应工序及所属工艺路线生成PBOM中物料的工艺路线代号、工序代号;
2、BOM子物料在工艺装配子件下没有体现的,直接按第一道工序及所属工艺路线生成PBOM中物料的工艺路线代号、工序代号;
3、材材定额默认按第一道工序号及对应工艺路线生成PBOM中物料的工艺路线号、工序号。

发布PBOM生成工序投料信息

4、 工艺路线集成
维护好工艺路线,然后按集成需要发布生成PBOM的工艺路线

发布生成出的PBOM

5、 PBOM包辅助功能处理
辅助功能处理:针对发布的PBOM包,可以进行废弃及删除等操作。

6、 与SAP数据集成对接
数据结构

在完成SAP属性维护后,点击往SAP传数据时,系统就会自动对PBOM包内的SAP物料属性有效性进行检测,检测通过后就开始往SAP传送数据

五、小结
SIPM/PLM系统凭借优秀的软件架构,系统性的产品设计及工艺设计管理,以及稳定的系统接口集成,为浙江长华实现产品设计的系统性管理,以及将产品设计及工艺设计等数据源与SAP系统的无缝稳定对接,协助浙江长华公司打通平台信息化通路。